前情提要
如果你是從 多平台自動發文系統 (Main Workflow) 這篇文章過來的,這裡就是你要找的 「子工作流」。
系統之所以能運作,首先我們要取得 API Token。
沒了這張「憑證」,我的助理就無法工作
這篇我們來解決一個自動化最頭痛的問題:「如何讓 Threads 的發文權限 (Token) 永遠不過期?」如果你跟我一樣,想打造「Threads Post」 這位虛擬助理,你一定會遇到一個問題:官方給的 Token 只有效 60 天。
這意味著每兩個月,你的自動化系統就會「斷線」,你必須手動重新登入、複製貼上新代碼。
這太不「自動化」了,所以我設計了一套「自我修復機制」。
下載區
為了不讓你從零開始摸索,我把我調試好的工具都打包好了,你直接拿去用:
- 📥 這裡下載 Threads Token 自動延長工作流 永不過期的秘密武器。
- 📥 這裡下載 Threads 發文助理 (Sub-workflow):這是負責發文的工人,它會自己去拿新的 Token。
- Excel 表格範例:如果你還沒有建立過 Token 資料庫,就用這個範本吧(有做過 FB/IG 的話可以直接共用)。
Threads API 申請與 Access Token 取得流程
一. 建立 Meta 應用程式
首先,前往 Meta Developers 網站,這是我們建立應用程式的起點。
- 點擊
建立應用程式 - 應用程式名稱:
自訂 - 使用案例:
存取 Threads API - 商家:
我還不想連結商家資產管理組合

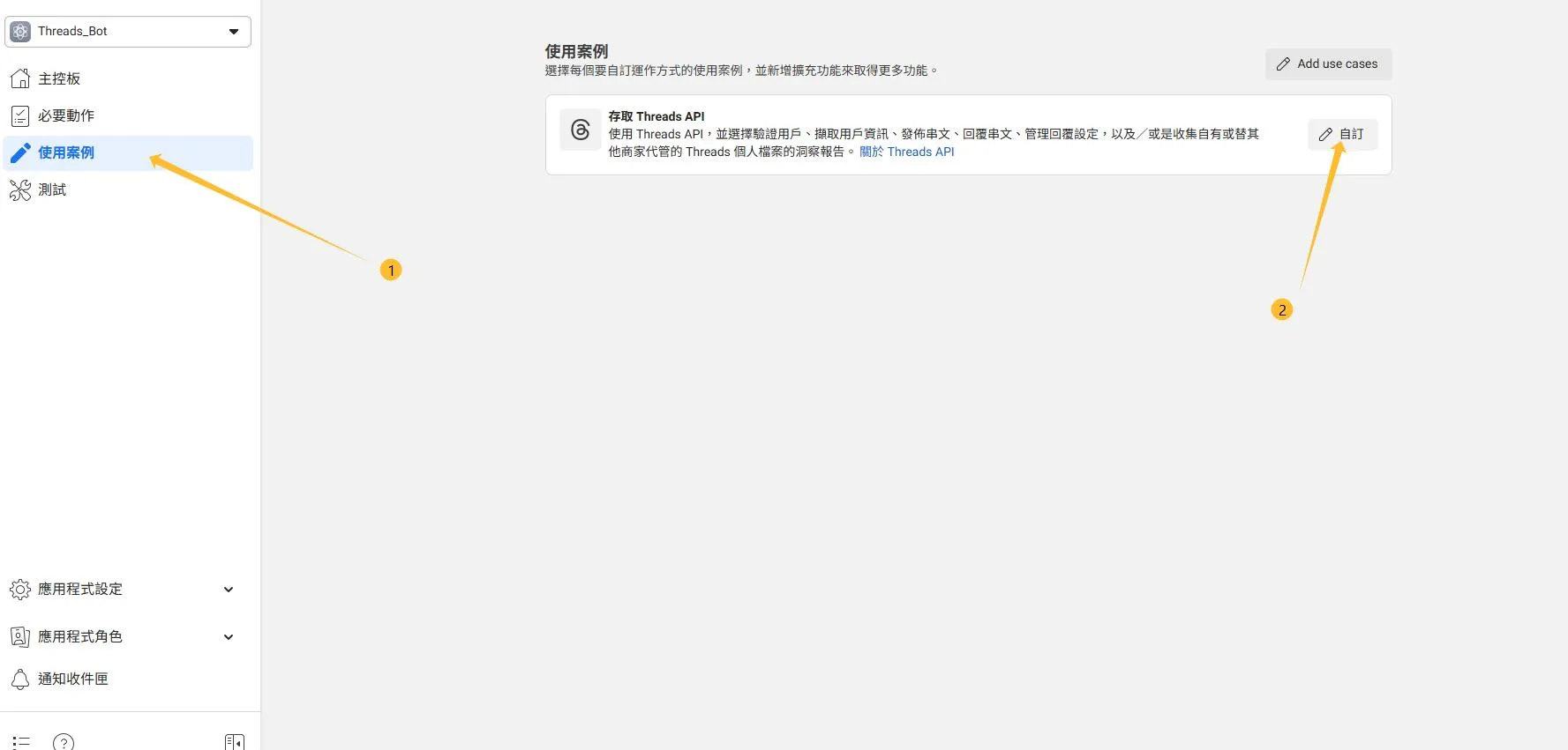
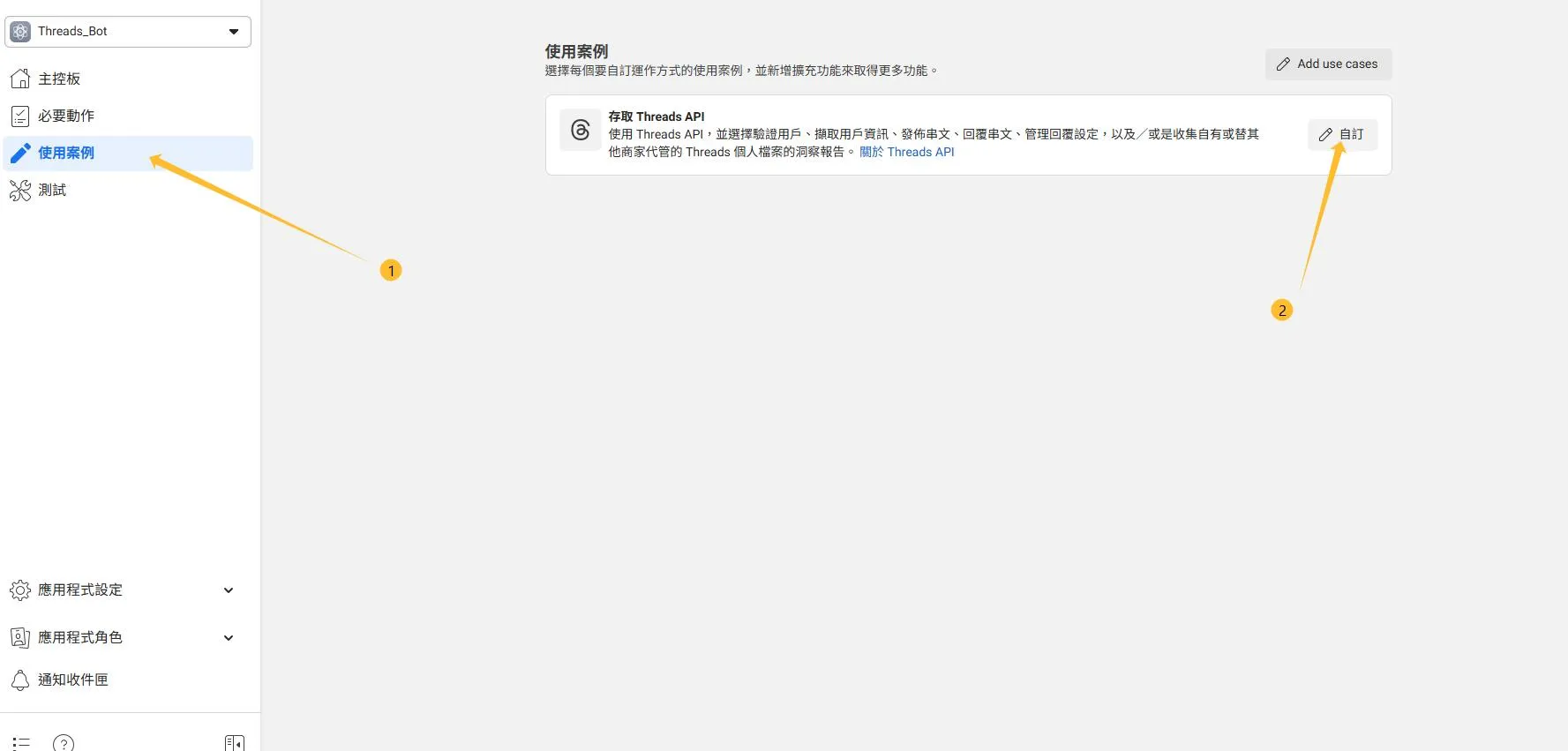
二. 設定 Threads API 使用案例
接下來,我們需要配置 Threads API 的使用案例權限。
- 在左側導覽列中,點擊
使用案例 - 找到
存取 Threads API選項,然後點擊自訂

- 點擊
新增所有可用的操作權限,確保您的應用程式具備完整功能。

三. 新增 Threads 測試人員
為了測試 Threads API 功能,您需要將自己的 Threads 帳號設定為應用程式的測試人員。
- 到
應用程式角色→角色,然後點擊新增用戶 - 在
新增人員到你的應用程式選項中,選擇Threads 測試人員 - 輸入您的
Threads 帳號名稱。

接著,您需要從 Threads 應用程式中接受測試人員邀請:
- 打開您的 Threads 應用程式。
- 依序點擊
Setting→Account→Website Permissions。 - 在
Invitations中,按下Accept接受加入測試人員。

四. 產生 Threads Access Token
現在,我們將透過圖形 API 測試工具來產生 Threads Access Token,這是與 Threads API 互動的關鍵。
- 回去 Meta Developer,在
工具,然後點擊圖形 API 測試工具。 - 在 Endpoint 中,確保顯示為
.threads.net/。 - 在
Meta 應用程式選項中,選擇您剛才建立的應用程式名稱。 - 點擊
Generate Threads Access Token以取得您的 Access Token。 - 最後,點擊
提交按鈕,您將會取得Threads 帳號的 ID。

五. 把應用程式轉為線上(非必要)
如果申請 API 只是用來發貼文的話,這一步可以先跳過,
但你想用更多權限例如回覆貼文,就必須完成這一步。
- 到
應用程式設定→基本資料 - 應用程式網域:
你的網址(個人或公司網址都可以) - 聯絡電子郵件:
電郵地址 - 隱私政策網址:
https://你的網址/privacy - 服務條款網址:
https://你的網址/terms - 用戶資料刪除:
https://你的網址/data-deletion
然後在下方按儲存變更,如果沒有成功的話,
請查看你的網頁有沒有該頁面,或路徑有沒有對。

最後按下發佈把應用程式轉為線上。

設定 n8n 自動延長與儲存 Threads Token

一. 填上帳號資料
打 Threads Token 自動更新模版導入到 n8n 之後打開 Set ID 節點。
以下有一些欄位跟更新 Token 完全無關,
但跟之後的工作流有莫大的關係。
如果你之後打算一直跟著我的模版去操作所有關於社交媒體的工作流,
請務必跟我開的欄位一致。
short_term_token:剛剛取得的存取權杖 (Access Token)app_id:看下圖app_secret:看下圖

user_id:看下圖

Plataform:Threads(之後的工作流有用)user_name:你帳號的名稱(給自己看的,不影響結果)Number:自訂(像我有不止一個社交帳號,我設 AA01, AA02, AA03 代表不同的帳號,之後的工作流有用,我建議你先跟我一樣 AA01,這樣之後的工作流會少改很多東西,等你摸熟整個系統後再來改成自己的習慣。)
二. 導入 Excel 表格範例
如果你有跟我一起做過 Instagram 或 Facebook 的自動更新 Token,
可以跳過這個步驟。
- 在 n8n 中打開
Update row(s)節點 - 點擊 Data table → From list →
Create new data table - Data table name :
自訂 - 選 Import CSV 然後導入我給你的 Excel 表格範例
三. 換取長期 Token
先確認一下 Insert row 節點是否已經自動選中剛剛建立好的 Data Table。
確認過後跑一次 Get Token 這條工作流,
成功的話在 Data Table 的 Long_Live_Token 欄位會由空白,
更新出一個為期有效 2 個月的長期 Token。
至於下方 Refresh Token 是每一個月,
系統會把 2 個月的長期 Token 再次延伸 2 個月,
這樣就不需要每 2 個月手動更新一次了。
四. 設定 Get Previous Token 節點
這裡的 Number 要跟你剛剛自訂的 Number 一樣。

最後一步:啟動發文助理
最後一步打開:Threads Post (Sub) 這個工作流。
這個工作流很單純,它只做一件事:去 Data Table 拿 Token -> 發文。

1. Get Content 節點
登入你的 Notion 憑證,如果不會的話可以看這一篇 Notion 憑證教學 。
2. Get Token 節點
連接到你的 Threads API Token Key Data Table。
3. Threads Publish (Backend) 節點
但為了讓發文更穩定,我把發文的邏輯放在後端伺服器上,你需要一把 API Key 來啟動它。
- 去 會員後台 領取你的 API Key。
- 免費會員:每個月有300 次 額度(對大多數人來說,一天 10 篇文綽綽有餘了)。
- 付費會員:無限量使用。想知道最新價格可以去 這裡 看看。
- 回到 n8n,找到
Threads Publish (Backend)這個節點。 - 在 Header Parameters 裡設定:
- Name
:X-API-Key - Value
: 貼上你剛剛領到的 Key。
- Name
大功告成!
現在,你可以試著在你的 Notion 裡寫一篇測試文,勾選 Threads,
看看它會不會神奇地出現在你的 Threads 版面上。
加入自動化社群
如果你對這套系統感興趣,或者在嘗試搭建的過程中遇到問題,
歡迎 加入我的 Discord 社群,有任何卡關的地方,都可以直接在群裡找我。
付費會員會有一個專屬的私人頻道,
你可以在那裡直接告訴我你在自動化過程中遇到的痛點。
如果這是一個大家都有的需求,我會親自開發解決方案,並把它整合進系統裡。
讓我們一起把它變得更強大。
我們下一篇文章見!


