為什麼要自己開發 Threads 自動化發文系統?
您可能會好奇,既然 Threads 已經內建排程發文功能,為什麼我還要投入時間開發一套客製化的 Threads 自動發文工作流 呢?
其實原因很簡單,這是一場學習的旅程!透過這個專案,我深入理解了自動化邏輯,並為未來的升級奠定了基礎。接下來,我計劃將這個 Threads 自動化系統 進一步強化,以下是我的幾個初步想法:
- 串接 Instagram 及 Facebook,實現跨平台同步發文。
- 整合 OpenAI,打造全自動化的內容生成與發佈流程。
- 開發自動回覆留言及 Instagram DM 的功能,提升互動效率。
- 主動在其他 Threads 貼文下留言,增加曝光與社群參與度。
如果您對 Threads 自動化 有任何獨特的想法或建議,非常歡迎您隨時透過 DM 或加入我的 Discord 社群與我交流!
2025 年 10 月 19 號更新
又經過半年的學習升級,我已經有了另一套發文工作流進階版,把這一套繁複的缺點完全改掉,將會在不久的將來推出。
快速下載 Threads 自動化發佈模版
為了幫助您快速啟動 Threads 自動化排程,我準備了以下實用模版,歡迎下載使用:
從建立應用程式到取得 Threads Access Token
本章節將引導您完成 Meta Threads API 應用程式 的建立,並取得發文所需的 Access Token。
Step 1 - 在 Meta Developers 建立 Threads 應用程式
- 前往 Meta Developers 網站。
- 點擊「建立應用程式」。
- 應用程式名稱:建議輸入
Threads_Bot或其他您自訂的名稱。 - 使用案例:選擇「存取 Threads API」。
- 商家:選擇「我還不想連結商家資產管理組合」。

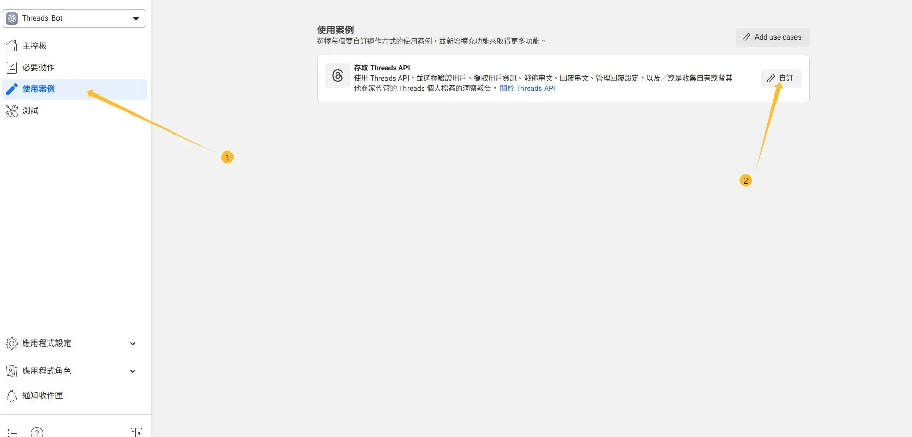
Step 2 - 設定 Threads API 使用案例權限
- 在左側導覽列點擊「使用案例」。
- 進入「存取 Threads API」區塊,點擊「自訂」。

- 點擊「新增」所有操作,確保您的應用程式具備完整的 Threads API 權限。

Step 3 - 新增 Threads 測試人員
為了測試您的應用程式,您需要將自己的 Threads 帳號新增為測試人員:
- 導航至「應用程式角色」→「角色」,點擊「新增用戶」。
- 在「新增人員到你的應用程式」中,選擇「Threads 測試人員」。
- 輸入您的 Threads 帳號。

- 開啟您的 Threads 應用程式,依序點擊「設定」→「帳號」→「網站權限」。
- 在「邀請」中,點擊「Accept」接受加入測試人員的邀請。

Step 4 - 取得 Threads Access Token
完成上述設定後,您就可以取得發文所需的 Threads Access Token 了:
- 前往「工具」→「圖形 API 測試工具」。
- 在
graph.後方輸入.threads.net/。 - 在「Meta 應用程式」下拉選單中,選擇您建立的應用程式 (
Threads_Bot或自訂名稱)。 - 點擊「Generate Threads Access Token」以取得您的存取權杖。
- 點擊「提交」以取得您的 Threads ID。

延長與刷新 Threads Token
由於 Threads Access Token 有效期限較短,我們需要建立機制來延長及自動刷新它。
Step 1 - 配置 Short Term Token 節點
在這個節點中,您需要填寫以下資訊來處理短期 Token:
access_token:填入您剛剛取得的存取權杖。threads_id:填入您剛剛取得的 Threads ID。account_id:填入您在 Threads 的帳號名稱 (例如:charlsondou_zero_bot)。language:設定為Traditional Chinese (Hong Kong)。client_secret:這可以在 Meta Developers 後台找到。請回到「使用案例」→「存取 Threads API」→「設定」,然後複製「Threads 應用程式密鑰」。


Step 2 - 上傳 Google Sheet 模版
為了儲存和管理您的 Token,請將下載的 Google Sheet 範例 上傳至您的 Google Drive,並確保開啟檔案分享權限。
Step 3 - 設定儲存至 Google Sheet 節點
設定 Save Token 節點以將 Token 資訊儲存到 Google Sheet:
- 登入您的 Google 憑證。如果您不熟悉 Google OAuth 憑證申請,請參考 n8n 自動化必備!Google OAuth 憑證申請指南 (YouTube, Drive, Sheets)。
Document:選擇Meta Token - 模版。Sheet:從列表中選擇工作表1。Column to match on:設定為Platform。Platform (using to match):填入Threads。ID:填入{{ $('Short Term Token').item.json.threads_id }}。Token:填入{{ $json.access_token }}。Expire Date:填入{{ new Date(Date.now() + $json.expires_in * 1000).toISOString().split('T')[0] }}。
刷新 Token 並自動更新 Google Sheet 資料
此步驟將說明如何自動刷新您的 Threads Token,並將新的 Token 資訊更新到 Google Sheet 中,確保您的自動發文系統持續運作。
Step 1 - 配置 Get Old Token 節點
這個節點用於從 Google Sheet 抓取舊的 Token 資訊:
Document:選擇Meta Token - 模版。Sheet:從列表中選擇工作表1。- 新增篩選器
Add Filter:Column:選擇Platform。Value:填入Threads。
Step 2 - 配置 Save Token1 節點
設定 Save Token1 節點以將刷新後的 Token 資訊更新回 Google Sheet:
Document:選擇Meta Token - 模版。Sheet:從列表中選擇工作表1。Column to match on:設定為Platform。Platform (using to match):填入Threads。Token:填入{{ $json.access_token }}。Expire Date:填入{{ new Date(Date.now() + $json.expires_in * 1000).toISOString().split('T')[0] }}。
整合 Notion 寫稿流程
將 Notion 整合到您的 Threads 自動發文工作流 中,讓您可以在 Notion 中輕鬆管理和撰寫 Threads 貼文內容。
Step 1 - 連結 Notion 憑證
- 打開 Notion 節點。
- 登入您的 Notion 憑證。如果您不清楚如何設定,請參考 n8n 串接 Notion 資料庫:完整步驟與優勢解析。
Step 2 - 抓取 Threads 發文頁面內容
設定 Notion 節點以抓取您預設的 Threads 發文內容頁面:
Database:從列表中選擇Threads Post - 模版。- 一般情況下,選擇完資料庫後,下方的設定會自動配置完成。
取得並應用 Threads Token
本章節將說明如何從 Google Sheet 取得已儲存的 Threads Token,並將其應用於您的自動發文流程中。
Step 1 - 抓取 Google Sheet 中指定頁面資訊
這個節點用於從 Google Sheet 讀取特定的 Token 資訊:
Document:從列表中選擇Meta Token - 模版。Sheet:從列表中選擇工作表1。- 選擇完之後,下方的設定可能會跑掉,請按照以下說明重新設定:
- 新增篩選器
Add Filter:Column:選擇Platform。Value:填入Threads。
- 新增篩選器
常見注意事項與影片上傳限制
在開發和使用 Threads 自動發文系統 時,請留意以下幾點,特別是關於媒體內容的上傳規範。
1. 圖片與影片僅支援發文第一頁
- 目前 Threads API 限制,圖片和影片僅能上傳至貼文的第一頁。
- 如果您在 Notion 的第二頁或之後選擇了圖片或影片,這些內容將不會被成功上傳。
- 從第二頁開始,您只能選擇純文字的
Article內容。
2. 影片上傳需預留等待時間
- 為了確保影片上傳成功並讓系統有足夠時間抓取 ID,我建議將影片上傳的等待時間設定為至少 1 分鐘。
- 若等待時間設定過短,系統可能無法及時處理,導致影片上傳失敗。
歡迎加入討論社群
在您建置 Threads 自動化工作流 的過程中,如果遇到任何問題,或者有新的想法想分享,都非常歡迎您加入我的 Discord 社群,與我及其他成員一起交流討論!


